Steal My Top 5 Nano Banana Pro Prompts: AI Update #5It has been the wildest last 2 weeks in AI - let me catch you up on everything you need to know and nothing moreWelcome back to the AI Update. Hope you had a wonderful Thanksgiving. The last two weeks have been absolutely insane for AI. We’ve seen 4 separate companies release models that take the spot of “best model on planet earth.” What does this all mean? I’ll break it down in today’s news update. Plus, in today’s deep dive, I’ll share 5 Nano Banana Pro prompts I’ve found most valuable in real-world testing. Dazl: The New AI Prototyping Tool Purpose Built for PMsI’m working with this small company Dazl to build the best AI prototyping tool ever. Thanks to you, we helped them win ProductHunt’s #1 launch of the day. Check them out! Unlike other tools, they allow you to edit what you’re seeing: Get 1 month free with code: DazlXPG AI is now a 4-Horse Race, with one Conspicuous AbsenceOne chart from A16Z AI Partner Justine Moore explains everything you need to know about the model releases over the last 2 weeks: There are 4 companies in the race:
So as of writing, Anthropic has the best model. And next week, who knows? Probably OpenAI’s turn to get back to the top of the leaderboards. What’s for certain: the pace of innovation remains as brisk as it was in 2023, and the competition is helping us consumers get the best out of these labs. It’s also worth noticing who remains conspicuously absent from this race: Meta. Despite spending billions on all the best researchers, it has released absolutely nothing. The last version of Llama was released in April. Something seriously wrong is going on over there. There’s a billion AI news articles, resources, tools, and fundraises every week. Here’s what mattered: News
Resources
New ToolsFundraising
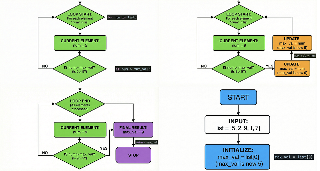
And now on to today’s deep dive: 5 highly effective Nano Banana Pro prompts you can useNano Banana Pro is the most amazing AI image model ever. It’s opening up brand new uses cases that you need to know. But let me break a harsh truth: most people are lying about what Nano Banana Pro can do for you. It still sucks for professional headshots, for instance. I’ve tested everything so you don’t have to. Here are 5 actually awesome prompts that can be useful to (and aren’t silly annotations that are useless): 1/ LinkedIn infographics You can now turn complex thoughts into shareable infographics. I created the above with this simple prompt: 2/ Create technical diagrams You can now create complex technical diagrams: I did this from my post on context engineering for PMs: 3/ Comparative product UI mockups It can easily show you how different design approaches for a feature can look side-by-side, so you can make better decisions and have a solid foundation to work with. Steal this prompt: 4/ Visualize data patterns and anomalies AI can finally do charts! This is great for sharing or for visualizing large datasets sitting in your Excel sheets: 5/ Transform code into visual explanations When you need to explain complex algorithms or code logic to stakeholders or in documentation without losing them in technical details, this comes in handy. Steal my prompt: That’s all for today. See you next week, Aakash PS1. If you liked this, you’ll love my podcast with Google AI PM Director Jaclyn Konzelmann. Invite your friends and earn rewardsIf you enjoy Product Growth, share it with your friends and earn rewards when they subscribe. |










0 Comments
VHAVENDA IT SOLUTIONS AND SERVICES WOULD LIKE TO HEAR FROM YOU🫵🏼🫵🏼🫵🏼🫵🏼